
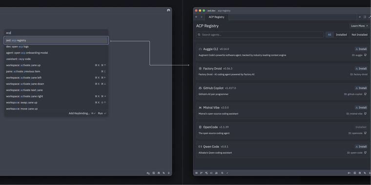
ACP Registry debuts in Zed Editor with built-in IDE support
The Agent Client Protocol (ACP) Registry is now live in Zed Editor, allowing developers to register agent implementations once for instant use across all ACP-compatible clients. Zed and JetBrains IDEs now feature built-in registry support, enabling users to install and update agents directly from their editors. The registry already offers access to agents such as Claude Code, Codex CLI, GitHub Copilot CLI, and OpenCode.

No comments so far, maybe you want to be first?
Gu
