A tool for drawing flowchart and sequence diagrams with a simple, concise and easy to use syntax, in a similar manner as markdown.
Cost / License
- Free
- Proprietary
Platforms
- Online


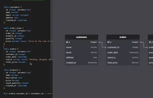
ChartDB is described as 'Visualize your DB via one-single query. Free and open source, database design editor' and is a Diagram Editor in the business & commerce category. There are more than 10 alternatives to ChartDB for a variety of platforms, including Web-based, Windows, Linux, Mac and SaaS apps. The best ChartDB alternative is MySQL Workbench, which is both free and Open Source. Other great apps like ChartDB are Mermaid, Visual Paradigm, DBDiagram.io and DrawSQL.
A tool for drawing flowchart and sequence diagrams with a simple, concise and easy to use syntax, in a similar manner as markdown.


Visual data modeling for NoSQL and multimodel databases: MongoDB, DynamoDB, and Couchbase schemas


An ERD is an essential diagram for visually representing the relationships between tables when designing a database. While there are various ERD tools available, one of them, dbdiagram, has been popular among many users for its intuitive UI and powerful features.

Advanced Query Tool is a Microsoft Windows based SQL query software tool used to administer and execute queries against the most common database management systems. AQT is created by a small New Zealand software company, Cardett, and is distributed and supported through the...



Databasediagram.com is a free online tool that lets you quickly and easily design ER diagrams by just typing code. Built for modelers and data analysts.

Evernox is a browser-based tool for visually designing and managing relational databases with powerful features like real-time collaboration, AI-assisted SQL queries, and code generation in multiple languages and ORMs.

Schema Visualizer is a collaboration platform for teams to visualize data schemas in JSON or Prisma and API schemas in Protobuf and GraphQL and generate graphs, ER-diagrams for real-time collaboration internally and externally.

With Ilograph diagrams, you define your resources once, then show how they're related from many different perspectives. Seamlessly change perspectives to demonstrate cross-functional dependencies and shared responsibilities.
