Aurees Alternatives
Aurees is described as 'Git Client is easy, fast and productive Git client for Windows, Mac and Linux. It is a fully Free, comes bundled with an attractive interface and powerful editable Diff for helping users manage Git repositories with minimal effort' and is a Git Client in the development category. There are more than 25 alternatives to Aurees for a variety of platforms, including Mac, Windows, Linux, Self-Hosted and Web-based apps. The best Aurees alternative is GitHub Desktop, which is both free and Open Source. Other great apps like Aurees are SmartGit, Sourcetree, GitKraken and Gittyup.
Alternatives list
- 53 GitUp alternatives
GitUp is a bet to invent a new Git interaction model that lets engineers of all levels work quickly, safely, and without headaches. It's unlike any other Git client out there from the way it’s built (it interacts directly with the Git database on disk), to the way it works...


+1
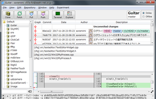
Git GUI Client. Open Source, Free Software (GPL v2). Run on Windows, macOS and Linux. Written in C++. Powered by Qt 5.

GitFox is your application to manage GitLab projects using an intuitive interface. In addition, it is a showcase of the "Clean Architecture" concepts and some useful libraries.
Cost / License
- Free
- Open Source
Application type
Alerts
- Discontinued
Platforms
- Android
- F-Droid
- GitLab


+3
The Git Client built for Productivity. Powerful Search, Image Diff, Reflog, Drag & Drop, Multiple Identities and more.


+1
Probably the sharpest git repository organizer & rebase/merge workflow automation tool you've ever seen.
Cost / License
- Free
- Open Source (MIT)
Platforms
- Mac
- Windows
- Linux
- Python



Cost / License
- Free
- Open Source
Application type
Alerts
- Discontinued
Platforms
- Mac
- Windows
- Linux
- Self-Hosted
- Python
- Django


+3
A standalone local web based user interface for git repositories
It comes with history and tree browsing. You may also use it to commit as it comes with an UI to review local changes and the ability to stage / unstage code.






Eclipse Team plugin for the revision control system git. Allows you to check in files, mark files as tracked/untracked, and view history. Not all git operations are supported.

Bit is an experimental modernized git CLI built on top of git that provides happy defaults and other niceties:




























