ApexSQL Doc creates database documentation in a variety of formats. Document SQL Server databases, objects, SSIS packages, SSAS databases and SSRS items in a single document.




Dataedo is described as 'Documenting SQL Server, Oracle and MySQL databases made easy. Just import schema, describe anything and export to PDF, HTML or Excel' and is a documentation generator in the development category. There are more than 10 alternatives to Dataedo for Windows, Linux, Mac, Web-based and SQL Server Management Studio. The best Dataedo alternative is ApexSQL Doc. It's not free, so if you're looking for a free alternative, you could try Database Note Taker or SchemaSpy. Other great apps like Dataedo are SQL Doc by Red Gate, dbForge Documenter for SQL Server, SQL Data Dictionary and dbForge Documenter for MySQL.
ApexSQL Doc creates database documentation in a variety of formats. Document SQL Server databases, objects, SSIS packages, SSAS databases and SSRS items in a single document.




Now FREE. A simple and powerful database documentation tool for sql server and mysql databases. It shows all your tables and fields, highlights the documentation status of each, and allows export (via XSL) to share. Supports markdown syntax.

Document your databases automatically.
Eliminate tedious and time-consuming manual documentation tasks Satisfy audit requirements by keeping complete documentation Document a database in a couple of clicks, from within SSMS Keep teams up to date by distributing documentation SQL.
dbForge Documenter for SQL Server is a big time saver when it comes to documentation of SQL Server databases. This tool automatically generates documentation of an entire SQL Server database in a few clicks.




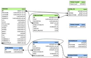
SchemaSpy is a Java-based tool (requires Java 5 or higher) that analyzes the metadata of a schema in a database and generates a visual representation of it in a browser-displayable format. It lets you click through the hierarchy of database tables via child and parent table...

Easily generate a PDF or HTML data dictionary from SQL Server with just a few clicks.




dbForge Documenter for MySQL is a handy MySQL and MariaDB documentation tool that automatically generates documentation of an entire MySQL database in HTML, PDF, and MARKDOWN file formats.




dbForge Documenter for Oracle is a handy visual tool for documenting Oracle databases. This Oracle documentation tool automatically generates documentation of an entire Oracle database in HTML, PDF, and MARKDOWN file formats.

DataPilot is a governed data access and action layer that connects trusted SQL, business-friendly answers, and operational follow-up in one product.

SchemaCrawler is an open-source Java API that makes working with database metadata as easy as working with plain old Java objects.



Moon Modeler is a visual schema design and data modeling tool for NoSQL databases like MongoDB®, Mongoose, and other compatible platforms.


