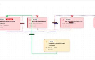
Runframe is the modern incident management and on-call scheduling platform for engineering teams. Declare incidents, assign responders, set severity, and track every status change in real time. Build on-call rotations with primary and backup coverage, automatic escalation...
Cost / License
- Freemium
- Proprietary
Platforms
- Online
- Slack


















































