

Bokken
2 likes
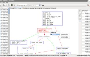
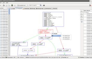
Bokken is a GUI for the Pyew and Radare projects so it offers almost all the same features that Pyew has and and some of the Radare's ones. It's intended to be a basic disassembler, mainly, to analyze malware and vulnerabilities.
Cost / License
- Free
- Open Source
Alerts
- Discontinued
Platforms
- Mac
- Linux
Discontinued
The development has been halted in favor of Cutterhttps://github.com/inguma/bokken
Features
- Debugging
- Disassembler
Bokken News & Activities
Highlights All activities
Recent activities
No activities found.
Bokken information
No comments or reviews, maybe you want to be first?
What is Bokken?
Bokken is a GUI for the Pyew and Radare projects so it offers almost all the same features that Pyew has and and some of the Radare's ones. It's intended to be a basic disassembler, mainly, to analyze malware and vulnerabilities.
Currently Bokken is neither an hexadecimal editor nor a full featured disassembler YET, so it should not be used for deep code analysis or to try to modify files with it.






