Laravel Database Designer is a graphical migration tools for creating database schema for Laravel 4 PHP Framework.
Cost / License
- Free
- Open Source
Platforms
- Online
- Self-Hosted
- Backbone.js

ERBuilder Data Modeler is described as 'A database modeler can make a developer’s job a lot simpler, as it allows you to design everything visually, which also means less experienced users should also have an easier time, ER/Builder is a data modeler aimed at both novices and experts' and is an app in the development category. There are more than 25 alternatives to ERBuilder Data Modeler for a variety of platforms, including Windows, Linux, Mac, Web-based and Self-Hosted apps. The best ERBuilder Data Modeler alternative is phpMyAdmin, which is both free and Open Source. Other great apps like ERBuilder Data Modeler are MySQL Workbench, drawDB, SQL Studio and DbVisualizer.
Laravel Database Designer is a graphical migration tools for creating database schema for Laravel 4 PHP Framework.

Navicat Data Modeler is a powerful and cost-effective database design tool which helps you build high-quality logical and physical data models. It allows you to visually design database structures, perform reverse/forward engineering processes, import models from ODBC data...


DBDesigner 4 is a visual database design system that integrates database design, modeling, creation and maintenance into a single, seamless environment.

Create logical and physical data models, compare and modify scripts, and reverse and forward engineer both databases and warehouse systems. Multi-platform rapid deployment to more than 20 different platforms.
Database design and modeling tool - DeZign for Databases. Features: visual database design, data modeling ER Diagrams (ERD), Reverse Engineering, database creation, sql script generation.

Online database designer. Unlock the Power of Real-Time Collaboration and Easy Data Import in Database Designing. DynoBird support mysql, postgres, sql server and sqlite.




The MicroOLAP Database Designer for PostgreSQL is an comprehensive CASE tool with intuitive graphical interface allowing you to




DbWrench is a multi-vendor, multi-platform database design and synchronization software. Features include a syntax highlighting SQL query editor, support for many of today's most popular databases, a graphic entity relation diagram (ERD) designer, and the ability to forward...




Luna Modeler is an easy-to-use database design tool for your favorite relational databases. Effortlessly design and visualize your database structures, generate SQL scripts, and create interactive documentation.




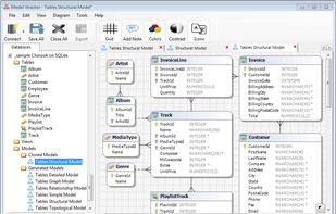
Free visual data modeling inspection tool for most popular one-way reverse-engineered relational databases. With a generic graphical interface, and auto-generated detailed, structural, relationships, simple, graph or topological models.




ER/Studio is the an industry-leading data modeling tool helping companies discover, document, and re-use data assets.
DbDesigner is a web application which allows you to design your database schema without writing SQL.

