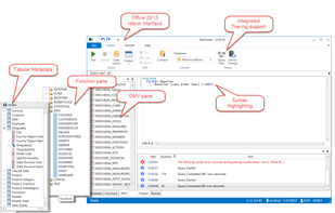
DAX Studio is the ultimate tool for executing and analyzing DAX queries against Microsoft Tabular models.
Cost / License
- Free
- Open Source
Platforms
- Windows



+1

DAX Formatter is described as 'Free tool by SQLBI that transform your raw DAX formulas into clean, beautiful and readable code. The syntax rules used improves the readability of the expressions' and is an website. There are 2 alternatives to DAX Formatter, not only websites but also apps for Windows and SaaS. The best DAX Formatter alternative is Dax studio, which is both free and Open Source.
DAX Studio is the ultimate tool for executing and analyzing DAX queries against Microsoft Tabular models.




Boost your Power BI performance with DAX Booster, an AI-powered tool designed to optimize DAX queries, enhance report speed, and improve overall efficiency in Power BI analytics.



