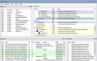
Most of existing RPC monitoring tools are based on the EndpointMapper system component in order to enumerate all registered interfaces. Nevertheless, many software use RPC with unregistered interfaces as IPC mechanism.
Cost / License
- Free
- Proprietary
Platforms
- Windows



+1







